登录网址https://pay.htmzf.top/User/index.php
登录好后点击支付通道然后点击免挂通道

点击新建通道

选择支付宝

然后选择支付宝免ck不掉线

然后最近解码 – 草料二维码解码器 在这里上传你的二维码然后解码复制链接


然后把地址填写到二维码地址这里

点击确认并添加

登录支付宝开放平台支付宝开放平台
第一次进去可能要填写手机号按它那个填就可以了
进入这里控制台首页 – 开放平台
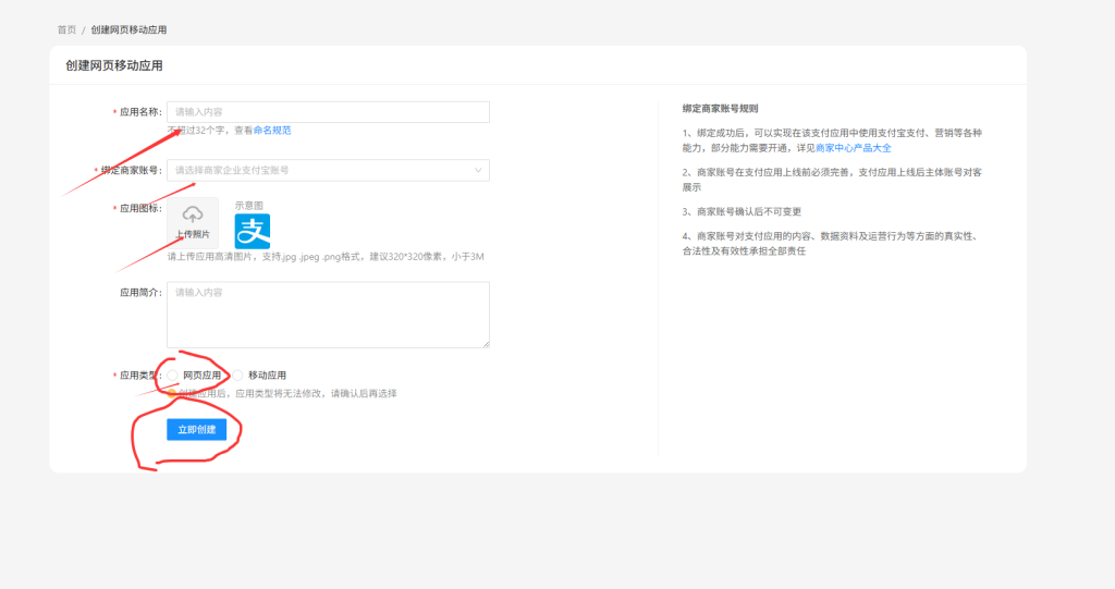
在控制台点击网页/移动应用
然后创建网页/移动应用
这个名称头像随便填写一下就可以 应用类型一定要写网页应用
然后就创建应用 一般要等几个小时审核

通过后就进入那个应用点击详情

点击开发设置

然后点击接口加签方式 点击设置

没有下载到密钥工具的就先下载下

选择好你操作系统对应的版本下载然后安装 打开之后
加签方式选择密钥
加密算法选择RSA2
然后点击生成密钥

接上一个接口加签方式设置

输入你用工具生成的


确认上传后会有一个验证接着提交即可


点击稍后操作
复制好这个id

然后回到码支付平台
https://pay.htmzf.top/User/Qrlist.php?#Up_U_modal
在通道的那个支付宝点击更新

appid就是刚刚复制的那个数字
公钥和私钥就是那个工具生成的复制填入即可然后点击确定
稍等一会就会提示更新,点击扫码登录就好了

本站代码模板仅供学习交流使用请勿商业运营,严禁从事违法,侵权等任何非法活动,否则后果自负!
© 版权声明
文章版权归作者所有,未经允许请勿转载。
THE END



















暂无评论内容